一、項目主題
黨的二十大報告提出要“建設全民終身學習的學習型社會、學習型大國”,而學習型鄉村建設是學習型社會在鄉村區域的空間延伸,是學習型大國的重要組成部分。在鄉村這個特定的空間開展全民終身教育,有助于鄉村人民轉變觀念,樹立終身學習的意識,以全民學習大局觀融入城市發展,縮小城鄉發展差距。為響應學習型鄉村建設的號召,麗水開放大學于2019年初啟動了培育鄉村振興領雁人才助力學習型鄉村建設的探索與實踐,即“育師啟生樹標” 一體化教育模型。育師:依托教學名師工作室和興村治社名師工作室,構建起雙師聯動的教師成長機制,專注教師專業發展。教學名師的學科素養為村社治理導師提供了新的興村治社理論,而村社治理導師的進步又反哺教學名師,為其提供更多的實踐和應用經驗。啟生:農民大學生新思想宣講團和農民大學生網上黨支部“兩翼齊飛”,不僅擴大了學生黨的創新理論知識庫,而且育強了學生的政治能力,使學生沉下心、伏下身與村民面對面,真正成為村內政治上的“領頭雁”,挑起“扛大旗”的使命。樹標:構筑起四位一體培育目標,聚焦提升學生的學歷、技能、黨建和創新創業水平等綜合素養,使學生向“全人”的方向發展。


二、主要內容
(一)提出“四位一體”模式,明確領雁培育目標。“領雁工程”采取全域教育理念,以促進人的全面、多維協調發展為導向,創新了“黨建引領+學歷教育+技能提升+創新創業”的“四位一體”鄉村人才“螺旋式”培養模式,探索出了“導師幫帶,線上與線下、理論與實踐、課堂與課外相結合”的“一導三結合”教學模式,構筑起個性、多元、開放、人本的協同育人新體系。
(二)推進實踐教學改革,增強領雁能力。學校分別在全市九縣(市、區)17位“興村治社”名師所在村掛牌成立農民大學生教學實踐基地,每學期領雁班學生必須通過為期1周的進村掛職全程跟班學習,通過師徒結對的形式,實現興村治社名師對學生的示范引領作用,重點學習導師鄉村治理經驗。同時開展現場把脈問診式實踐教學,強化學生實踐應用與創業創新能力培養,提升人才培養與地方經濟發展的適應度、貢獻度。
(三)加強領雁黨建活動,增強思政實效。積極開展農民大學生網上黨組織活動,將“黨建引領鄉村振興”的縉云縣聯豐村、“陽光票決制”基層治理經驗的蓮都區黃泥墩村以及“產業興旺帶動鄉村振興”致富經的縉云縣仁岸村等地定為領雁網上黨支部現場教學實踐基地,通過黨建引領,進一步增強學生黨員的先鋒模范意識,育強領雁的政治領航能力。學校2017年成立了全國開放大學系統首個農民大學生新思想宣講團,宣講團成立7年多來,他們立足農村實際,深入農村文化禮堂、田間地頭、百姓家中,用接地氣、暖人心的話語宣傳新思想新理論,宣傳十九大、二十大精神,已成功宣講近500余場,深受群眾一致好評。

(四)提高領雁綜合素質,提升教學質量。該培育模式注重學生文化素養與實踐能力和創新能力的綜合培養,使得學生能夠更好地應對鄉村治理中的各種問題和挑戰。學生能夠將所學知識和技能應用于鄉村治理實踐中,推動鄉村治理體系和治理能力現代化。同時,學生也能夠積極探索新的治理模式和機制,為鄉村治理注入新的活力。
三、活動方式
(一)政校合作,整合機制推進培育。麗水市委組織部出臺專門政策、投入資金等支持“領雁工程”項目,在招生推選審核、制定人才培養方案、教學實踐過程管理、考勤考核等環節全程參與,并實施評估。培育對象主要是農村基層黨組織帶頭人或優秀村干部、后備人才、農村黨員,年齡一般在 45 歲以下。為實施鄉村振戰略和建設基層服務型黨組織培養一批留得住、用得上、有文化、懂技術、會管理的農村人才。
(二)雙歷并舉,注重理論實踐相結合。采用“學歷教育+集中培訓+跟班實訓”的培養模式,實現學歷教育與非學歷教育“雙歷并舉”,揚長避短,充分發揮了兩種教育優勢。學歷教育推行“學導評三結合”教學模式,做到學生自主學與協作學相結合、教師導學與導修相結合、課程評價以形成性考核與終結性考核相結合。在非學歷教育實施過程中圍繞村務管理、農業生產經營管理、美麗鄉村建設等內容開展訂單式專題培訓。
(三)雙師聯動,突出教師導師相協同。一方面,成立“興村治社名師”導師團隊,學生自主選擇導師結對,并跟隨導師為期1周的進村掛職全程跟班學習,重點學習導師鄉村治理經驗。學校邀請“興村治社名師”來學校開展沙龍、專題講座等活動,讓鄉村振興實踐經驗走進課堂。另一方面,學校教學名師工作室導師擔任班主任跟進服務,及時解答疑難問題,與“興村治社名師”導師團架起“雙師聯動”的協同機制,有效地實現優勢互補,打造了“共研、共建、共享、共成”的“領雁工程”教育共同體,形成了同向同行、協同育人的教育一體化格局,有效增強“頭雁”的實踐能力。
四、特色
(一)創新教學方法:現場把脈問診式實踐教學法
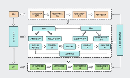
為了提升領雁學員的實戰能力,學校探索開展現場把脈問診式教學,現場問診實踐教學活動采用“雙師+兩表+五步教學法”,教學工作室名師與興村治社實踐導師參與討論教學方案表的制定,以梳理(發現)問題、現場調研診斷、討論分析、提出解決方案、總結反思提升五步教學法開展。該教學方法以農民大學生自己鄉村治理現實問題為導向,組織學生對提出的問題進行討論和分析,共同探討解決方向,促使學生將所學知識學以致用,有效提高農民大學生實踐治理能力和創新創業能力。


(二)創新思政工作:開創農民大學生思政宣講活動
麗水開大農民大學生宣講團是全國開放大學系統首個農民大學生新思想宣講團,自成立以來,本著“講好鄉村振興故事,傳播理論好聲音”的宗旨,深入農村文化禮堂、田間地頭、百姓家中,宣傳十九大、二十大精神。宣講團“聚是一團火,散是滿天星”,既有組團宣講,又有分散宣講。并充分發揮開大的系統辦學優勢,不斷創新宣講形式與載體。好多宣講員已成為宣講名師,受邀到全國各地宣講70多場,學生樓干強還走上了清華大學講臺與第17屆中國東盟社會發展與減貧論壇。


(三)創新共富機制:成立農民大學生共富孵化中心
2024年秋季,麗水開放大學成立全國開放大學首個農民大學生共富孵化中心。農民大學生“共富孵化中心”中心旨在為農民大學生提供創業平臺和支持,通過整合資源、開展培訓、提供咨詢等方式,促進農民大學生創業項目的孵化和成長,真正成為農民大學生之間、村與村之間的交流合作平臺、資源共享平臺、農民大學生創業創新平臺以及強村富民平臺,推動鄉村振興戰略的實施,實現共同富裕。

五、效果
受益于“領雁工程”,全市農村基層干部的學歷提升效果顯著,大專及以上學歷的比例由原來的20.8%提升至56.8%,其中,45周歲以下的提升至70.8%。在2023年麗水市興村治社名師評選中,麗水開大領雁學生共有22位同學入選,占比近四分之一,實現了學生向名師身份的轉變。
(一)培養了一大批扎根農村的高素質本土化人才
學生在校期間,榮獲浙江省擔當作為好支書、省千名好支書、省優秀共產黨員、麗水市興村治社名師等榮譽70多項,引進或培育10萬元以上農村產業項目25項。如:樓干強同學榮獲浙江鄉村振興共富帶頭人“金牛獎”以及中國最美村鎮鄉村振興帶頭人獎,并在中國東盟村官交流項目上介紹經驗發言。劉利軍等4位同學榮獲浙江省擔當作為好支書;徐峰等3人被評為麗水市鄉村振興促進共同富裕先進個人。
(二)促進了鄉村產業優化升級和經濟的可持續發展
領雁學生因地制宜創新創業,自己帶頭發展產業致富,并帶領群眾共同致富,讓群眾的錢包鼓起來。領雁學生創業通常以“公司+基地+農戶”“合作社+農戶+基地”等方式組織經營,推動了農村土地流轉和農業經營的組織化,一個項目發展往往能帶動數十戶農民就業增收,形成“興一個產業,活一地經濟,富一方百姓”的共富發展格局。這些模式不僅帶動了當地經濟的發展,也為其他地區的產業發展提供了有益的借鑒和參考。
(三)提供了全國開大體系助力共富發展經典范例
教學經驗、教學成果在全國開大體系得到推廣應用,國家開放大學農醫部到我校開展教學研討活動,國家開放大學資源中心對學生樓干強的治理與共富經驗,進行為期一周的采訪拍攝;內蒙古、山西等地開放大學紛紛來我校學習取經;施蕾芬教授多次受邀為國家開放大學、北京開放大學以及全省各地開放大學做學生思政工作經驗交流。《領雁工程:鄉村振興人才培養的“共富浙麗”樣本》獲2022高校賦能鄉村振興典型案例,是全省唯一入選的高校,并在《中國教育在線》全文刊出。